Olga94
29.Октябрь.2025 10:18:51
1
Здравствуйте,
подскажите пожалуйста как определить у Листа (Листов) (в открытом чертеже) имеющуюся ориентацию - книжная или альбомная?
У меня получается так, что:
plotsize = ThisDrawing.layouts.item(i).CanonicalMediaName
выдает
хотя Лист альбомный, почему?
Olga94
29.Октябрь.2025 10:22:19
2
Причем, такое возможно только с Листами, созданными не в NanoCAD изначально
Olga94
30.Октябрь.2025 11:27:34
4
Скажите пожалуйста PlotRotation =1 / 0 это тоже самое, что (ниже):
activeLayout.PlotRotation = (AcPlotRotation)PlotRotation.Degrees000; (*верт)
activeLayout.PlotRotation = (AcPlotRotation)PlotRotation.Degrees090; (*гориз)
RobinK
30.Октябрь.2025 11:33:52
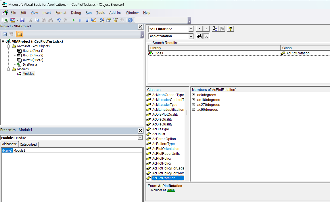
5
на VBA тоже есть перечисление acPlotRotation
то есть будет например: layout.PlotRotation = acPlotRotation.ac0degrees
ac90degrees
ac180degrees
ac270degrees
Olga94
30.Октябрь.2025 11:53:43
9
Когда я ранее применяла типа “activeLayout.PlotRotation = (AcPlotRotation)PlotRotation.Degrees000; (*верт)“,
то возникали проблемы с поворотом листа в выходном файле PDF
RobinK
30.Октябрь.2025 12:00:33
10
foreach (OdaX.AcadLayout olayt in doc.Layouts)
{
if (olayt.Name != "Model")
{
olayt.RefreshPlotDeviceInfo();
olayt.ConfigName = "PDFill PDF&Image Writer";
olayt.PlotRotation = AcPlotRotation.ac0degrees;
olayt.CanonicalMediaName = "A4";
}
}
RobinK
30.Октябрь.2025 12:23:28
11
Для горизонтальных форматов надо к названию стандартного формата добавлять “_L“
foreach (OdaX.AcadLayout olayt in doc.Layouts)
{
if (olayt.Name != "Model")
{
olayt.RefreshPlotDeviceInfo();
olayt.ConfigName = "PDFill PDF&Image Writer";
olayt.PlotRotation = AcPlotRotation.ac0degrees;
olayt.CanonicalMediaName = "A3_L";
}
}
1 лайк
Olga94
31.Октябрь.2025 03:48:39
13
Можете посмотреть приложенный файл dwg - при назначении принтера Встроенный PDF-принтер и альбомного формата (_L) - все равно книжный. *что-то некорректно
пример.dwg (383,5 КБ)
Olga94
31.Октябрь.2025 03:50:07
14
Хотя с Листами, созданными в NanoCAD - все работает
открыл печать, нана все поправил
просто они по разному с оригиналом хранят и интерпретируют размер бумаги
Olga94
31.Октябрь.2025 08:47:41
17
Да, если открыть окно Печати - Применить -то нормально все становится.
А если применить настройки печати к Листу МАКРОСОМ (принтер, бумагу, формат) - то не понятно как сделать.
Олег_М
01.Ноябрь.2025 04:13:31
18
А если прочитать размеры листа? Если Width > Height, то “альбомная”, например.
Olga94
01.Ноябрь.2025 05:49:33
19
Нет (тоже не верно) - размеры показывает как у книжной